This repository contains a curated set of clear and practical visual diagrams that illustrate key concepts, phases, and structures of the TOGAF (The Open Group Architecture Framework) standard.
It is designed to support architects, analysts, and students who want to understand or communicate TOGAF using a set of self-contained, high-quality reference visuals.
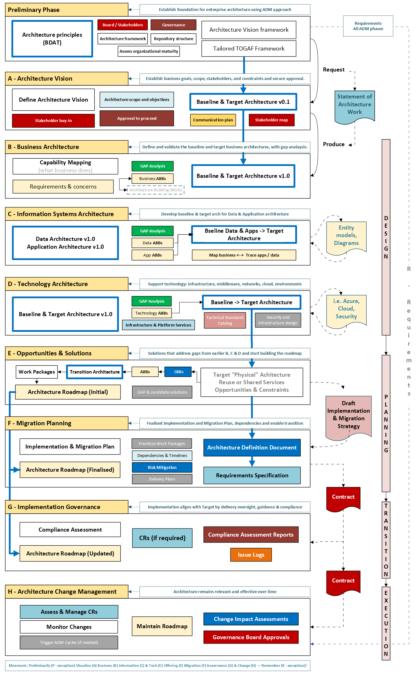
Purpose: Shows the Architecture Development Method (ADM) lifecycle with all phases (Preliminary, A–H, Requirements).

Purpose: Explains the relationship between architecture types and solution types.

Purpose: Helps assess whether an organization is ready to conduct architecture work.

Purpose: Match stakeholders to viewpoints and architectural concerns.

Purpose: Clarify the distinction and show how ABBs transform into SBBs.

Purpose: Illustrate the core elements of the TOGAF Content Metamodel.

Purpose: Define governance structures and responsibilities.

Suggestions or corrections are welcome via issues or pull requests.
MIT License
Created and maintained by Nelson Ambrose. Contributions and feedback welcome.